|
<< Hier KLicken um eine Inhaltsübersicht anzuzeigen >> Navigation: Jahreswechsel in der BüroWARE > Jahreswechsel durchführen > Vorbereitende Arbeiten für den Jahreswechsel > Vorbereitende Reorganisation |
Diese Reorganisation ist nicht zwingend nötig, wird aber dringend empfohlen.
Sie dient dazu, sicher zu stellen, dass die Daten vor dem Ausführen des Jahreswechsel in einem korrekten Zustand sind.
Um die Reorganisation durchzuführen ist ein separates Tool - der Datenbankassistent - zu starten.
Sie finden den Datenbankassistent im SoftENGINE-Startmenü oder starten ihn direkt aus dem BüroWARE-Verzeichnis.

Der Datenbankassistent im SoftENGINE-Startmenü
Alternativ kann direkt aus dem BüroWARE-Verzeichnis die Datei BW00332.EXE gestartet werden.
Die Anmeldung ist identisch mit der BüroWARE-Anmeldung.

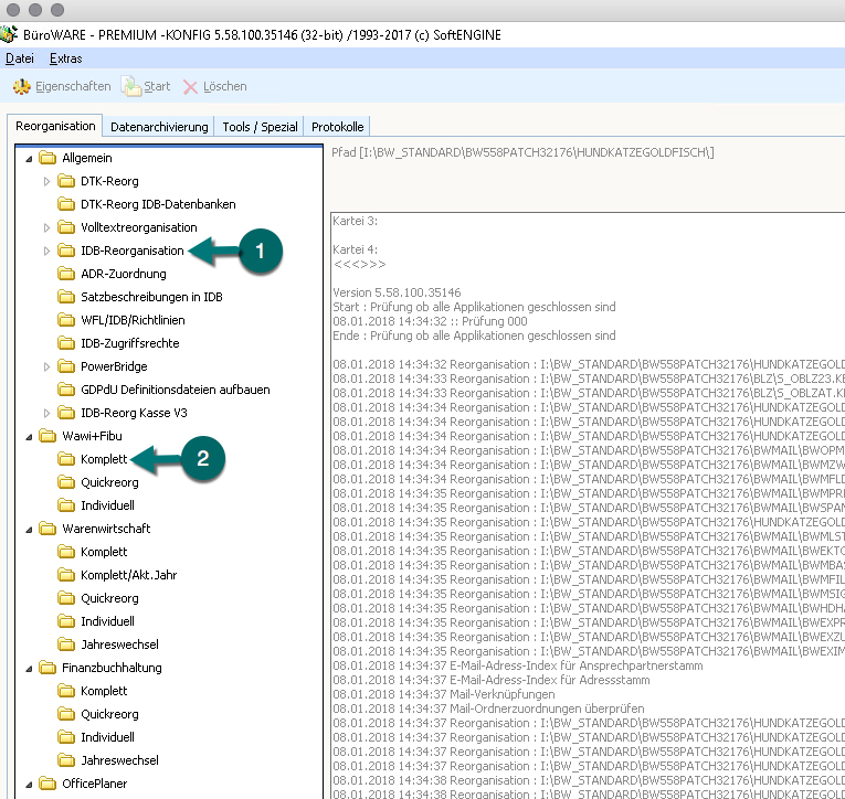
Nun zuerst die IDB-Reorganisation ➊ und danach die WAWI-FIBU-Komplettreorganisation ➋ starten.

Markieren Sie dazu die gewünschte Reorganisation und klicken Sie dann mit der Maus den Button "Start".

Um den Zeitaufwand zu reduzieren, kann hierbei die Registerkarte "Berechnungen" in den Eigenschaften der Reorganisation deaktiviert werden.
Markieren Sie dazu jedoch den Ast "Wawi+Fibu > individuell" und klicken dann in der Buttonleiste auf "Eigenschaften".
Da die Einstellungen gespeichert, werden könnte es sonst vorkommen, dass bei einer nächsten kompletten Reorganisation nicht alle Optionen aktiviert sind.

Hier können die Optionen geändert werden:


Die ebenfalls vorhandene Reorganisation "Jahreswechsel" sollten Sie nur nach Rücksprache mit dem betreuenden Fachhandelspartner anwenden.

Achtung: Danach den Datenbankassistenten beenden und neu starten!