|
<< Hier KLicken um eine Inhaltsübersicht anzuzeigen >> Navigation: Warenwirtschaft > Lagerverwaltung > Bestellsystem > Bestellvorschlag über WFL-Server erstellen |
Hier wird die Erstellung des Bestellvorschlags an den Workflowserver gesendet. Sobald der Bestellvorschlag erstellt wurde, erhält der Bediener eine entsprechende Aufgabe in der Aufgabenverwaltung. Vorteil dieser Methode ist, dass der Anwender mit dem Programm weiterarbeiten kann, während der Bestellvorschlag auf dem WFL-Server erstellt wird.
Hinweis:
Bitte beachten Sie, dass für den WFL-Server mindestens ein zusätzlicher Lizenzbediener erforderlich ist!
So erstellen Sie einen neuen Bestellvorschlag über den Workflow-Server:
1. Klicken Sie mit der Maus in der Symbolleiste der Bestellvorschlagstabelle auf den Symbolbutton <Neu Server>.
![]()
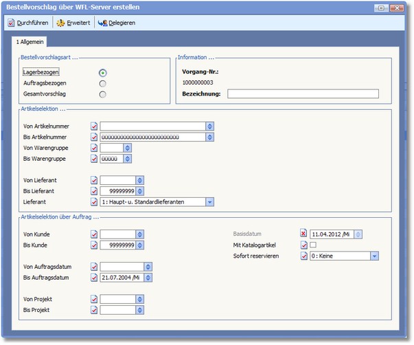
Das Programm öffnet das Dialogfenster "Bestellvorschlag über WFL-Server erstellen".

Der Bereich "Bestellvorschlagsart..."
Hier legen Sie fest, ob der Bestellvorschlag LAGERBEZOGEN, AUFTRAGSBEZOGEN oder als GESAMTVORSCHLAG erstellt werden soll.
Der Bereich "Information..."
Im Feld BEZEICHNUNG können Sie eine kurze Beschreibung für den Bestellvorschlag eintragen. Diese Beschreibung wird in der Auswahltabelle "Bestellvorschlag öffnen" angezeigt und erleichtert ggf. die Auswahl des zutreffenden Bestellvorschlags.
Der Bereich "Artikelselektion..."
Hier grenzen Sie die Artikel, für die einen Bestellvorschlag erstellt werden sollen, in den Feldern VON ARTIKELNUMMER/BIS ARTIKELNUMMER und in den Feldern VON WARENGRUPPE/BIS WARENGRUPPE ein.
Eingrenzung des Bestellvorschlags anhand des Hauptlieferanten des Artikels.
Hier wird festgelegt, für welche Lieferanten Bestellvorschläge erzeugt werden sollen. Dazu stehen Ihnen folgende Optionen zur Verfügung:
0 Hauptlieferanten
1 Haupt- und Standardlieferanten
2 Alle Lieferanten
Der Bereich "Artikelselektion über Auftrag..."
In diesem Bereich grenzen Sie folgende Felder ein:
Eingrenzung vorzuschlagender Artikel anhand der Kundennummer.
VON AUFTRAGSDATUM/BIS AUFTRAGSDATUM
Eingrenzung vorzuschlagender Artikel anhand des Auftragsdatums.
Eingrenzung vorzuschlagender Artikel anhand der im Auftrags zugeordneten Projektnummer.
Basisdatum für die Ermittlung des Bedarfs (in der Regel das Tagesdatum).
Aktivieren Sie den Status þ dieses Feldes, wenn diverse bzw. Sammelartikel vorgeschlagen werden sollen.
Hier können Sie im Dropdownmenü auswählen, welche Artikel bei der Erstellung des Bestellvorschlags reserviert werden sollen. Wählen Sie dazu aus den folgenden Optionen:
0 Keine
1 Nur Vorgemerkte (es werden nur die in der Tabelle markierten Artikel reserviert)
2 Alle reservieren
Um die Erstellung des Bestellvorschlags zu starten, drücken Sie die [F10]-Taste oder klicken Sie mit der Maus auf den Symbolbutton <Durchführen>.
Die Menüleiste:
<Durchführen>
Mit [F10] führen Sie den Bestellvorschlag durch.
<Erweitert>
Mit [F8] öffnen Sie den Dialog "Bestellsystem auftragsbezogen - Einstellungen".
Bestellsystem: Allgemeine Einstellungen Bestellvorgang auftragsbezogen erstellen
<Delegieren>
Mit [F9] können Sie eine Aufgabe zum Bestellvorschlag erstellen. Wenn Sie keine Aufgabe erstellen, generiert das Programm automatisch eine "Standardaufgabe", damit in der Aufgabenverwaltung die Fertigstellung des Bestellvorschlags gemeldet werden kann.
OfficePlaner > Aufgabenverwaltung > Aufgaben erstellen/bearbeiten