Grundeinstellungen

<< Hier KLicken um eine Inhaltsübersicht anzuzeigen >>

Navigation:  Warenwirtschaft > Stammdaten > Chargen >

Grundeinstellungen

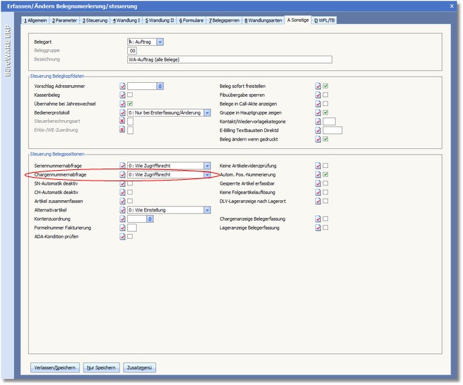
In welchen Belegen eine Chargenabfrage für Chargenartikel erfolgen soll, können Sie innerhalb der Beleggruppen einstellen.

 

 

So aktivieren Sie für einen Beleg die Chargenabfrage:

 

1. Rufen Sie den Designer über die ComboBox Box des Front Office auf.

 

 

2. Klicken Sie mit der Maus im Hauptmenü auf "Administration" und dann auf "Beleggruppen".

 

 

Das Programm öffnet die vorgelagerte Auswahl der Beleggruppen.

 

 

3. Wählen Sie die Beleggruppe aus, für welche die Chargenabfrage aktiviert werden soll.

4. Klicken Sie mit der Maus auf den Button <Bearbeiten>, um die Beleggruppe zu bearbeiten.

5. Öffnen Sie mit einem Mausklick auf die Registertaste "Sonstiges" die gleichnamige Karteikarte.

 

 

6. Aktivieren Sie den Status þ des Feldes Chargennummernabfrage.